G&W Software Entwicklung sorgt seit 1978 - seit 1983 als GmbH - für die Optimierung der Prozesse und Kosten für Bau und Unterhalt. Mit der Umwandlung in die G&W Software AG im Januar 2016 ist das Ziel unverändert: Wirtschaftlichkeit der G&W Kunden, schwerpunktmäßig der Bauplaner und der Bauherren.

Die 4 wichtigsten Zielgruppen: Architektur- und Ingenieurbüros aller Art, Kommunen mit ihren Bauämtern und Kommunalen Eigenbetrieben, Versorgungs- und Entsorgungsunternehmen, Bauabteilungen von Unternehmen und Körperschaften aller Art. Mehrere Tausend Unternehmen vertrauen heute auf G&W und California. Inzwischen ist G&W der größte unabhängige Spezialist für Kostenplanung, AVA und Baucontrolling und Marktführer für Baumanagementlösungen in der Energie- und Wasserwirtschaft.

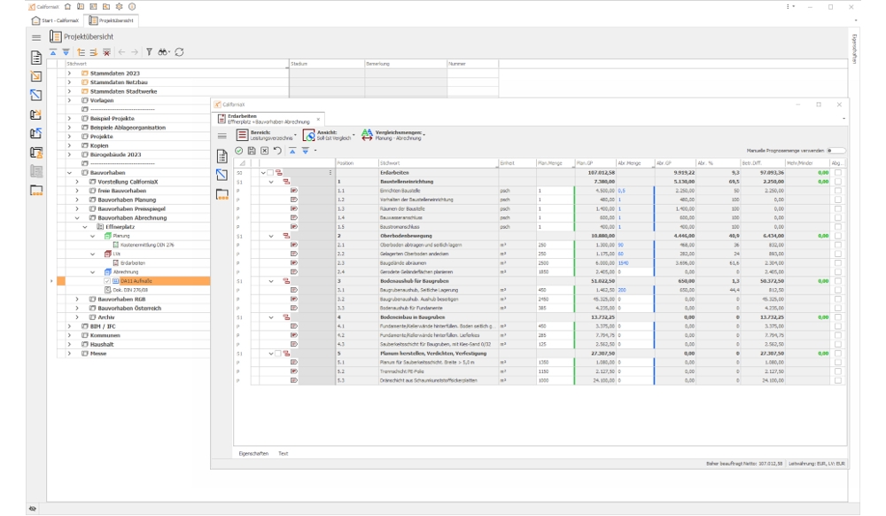
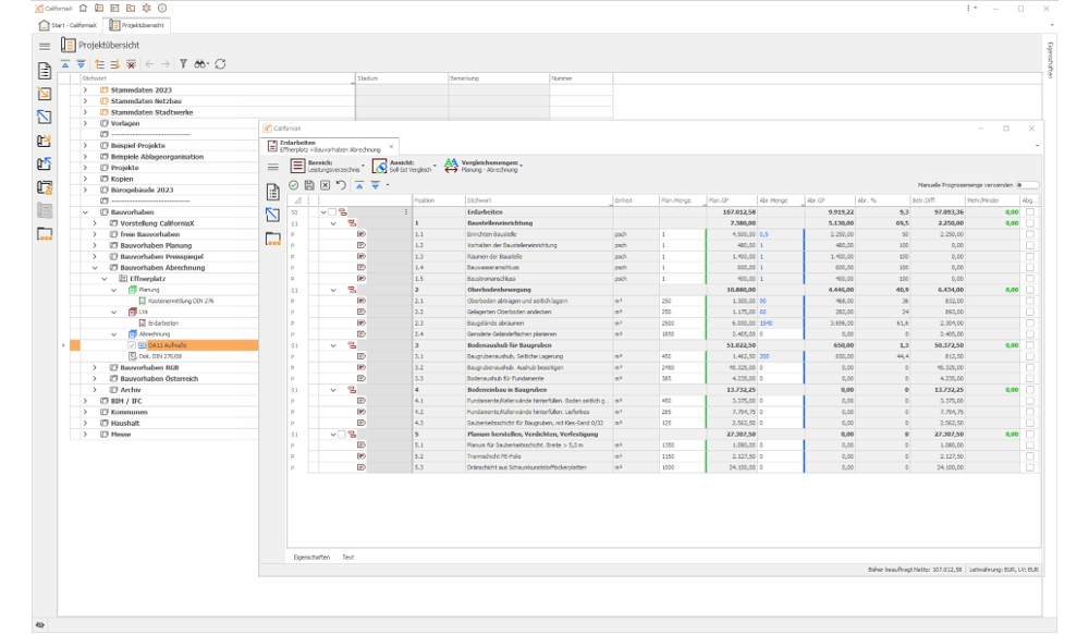
Mit CaliforniaX bietet G&W die Referenzlösung für Kostenplanung, AVA - Ausschreibung, Vergabe, Abrechnung - und Baucontrolling. CaliforniaX zeichnet sich besonders durch die leichte Erlernbarkeit, seine hohe Produktivität in der Anwendung und die herausragende Flexibilität der Lösung aus.

Die von G&W entwickelte erste XML-basierte Standard ERP-Schnittstelle für das Baumanagement zu SAP, Schleupen.CS, SLT, Navision und anderen ERP-Systemen sichert die Integration der Prozesse rund um Bau und Bauunterhalt in die unternehmensweite IT-Landschaft.

Ergänzend zu CaliforniaX liefert G&W die richtigen VOB-gerechten Ausschreibungstexte und Baukostendaten wie STLB-Bau / Dynamische Baudaten, DBD-KostenElemente, DBD-BIM Elements, DBD-KostenKalkül für graphische Mengenermittlung und BIM-basierte Kostenplanung, STLB-BauZ, STLK, Heinze, SIRADOS, BKI und ergänzende Lösungen für HOAI-Abrechnung, Bürocontrolling, Bauzeitenplan und Projektmanagement, SiGe-Planung, mobiles Bautagebuch und Mängelmanagement usw.

Bilder

Tätigkeitsschwerpunkte

  • Softwareentwicklung für Kostenplanung, AVA - Ausschreibung, Vergabe, Abrechnung - und Baucontrolling inkl. BIM-Unterstützung mit BIM2AVA als lokale oder Cloud-Lösung
  • Lösungen für Bauplaner, Architekten und Ingenieure, Projektsteuerer, Bauabteilungen, Bauämter, Versorgungsunternehmen, Entsorgungsbetriebe
  • Beratung, Schulung, Einführungsunterstützung, Support

Referenzen

Mehrere Tausend zufriedene Kunden sorgen dafür, dass mehr als drei Viertel aller Neukunden von G&W über Empfehlung von Anwendern kommen.

Architektur- und Ingenieurbüros, Unternehmen mit eigenen Bauabteilungen wie Banken, Versicherungen, Landeskirchen, Kliniken, Chemie- und Pharmaunternehmen, Kommunen von der kleinen Gemeinde bis zu Landeshauptstädten, kommunale Eigenbetreibe aller Art, Versorgungs- und Entsorgungsunternehmen vom Gemeindewerk bis zu den größten Versorgern wie Stadtwerke München, MVV Mannheim oder die Berliner Wasserbetriebe nutzen California zur Verbesserung ihrer Wirtschaftlichkeit.

Weitere Referenzen finden Sie auf unserer Webseite: https://gw-software.de/kunden/referenzen

Oder schauen Sie auf Erfahrungsberichte unserer Anwender: https://gw-software.de/kunden/anwenderberichte

Unternehmensdaten

Gründungsjahr:
1983
Mitarbeiter:
40
Anzahl Standorte:
3
Angebotsraum:
Zertifizierter Partner von:

Die Firma bietet IT-Dienstleistungen in folgenden Bereichen bzw. für folgende Branchen an:

Herstellung oder Vertrieb folgender Softwareprodukte

CaliforniaX: AVA-Software & Kostenplanung in Zeiten von BIM - auch in der Cloud
G&W Software AG
Rosenheimer Straße 141 h
DE - 81671 München
+49 89 51506-999 (Fax)
Kontakt:
Kontaktanfrage
Firma-Exposé